Architecture

This section will introduce to you the core modules of NeST. These were one of the first modules to be added to NeST, and any new modules that are added and might be added in the future mostly extend these core modules. These modules are:

1. Topology Module
2. Experiment Module
3. Engine Module

Additionally, we will also look into a small but important module called Topology Map.

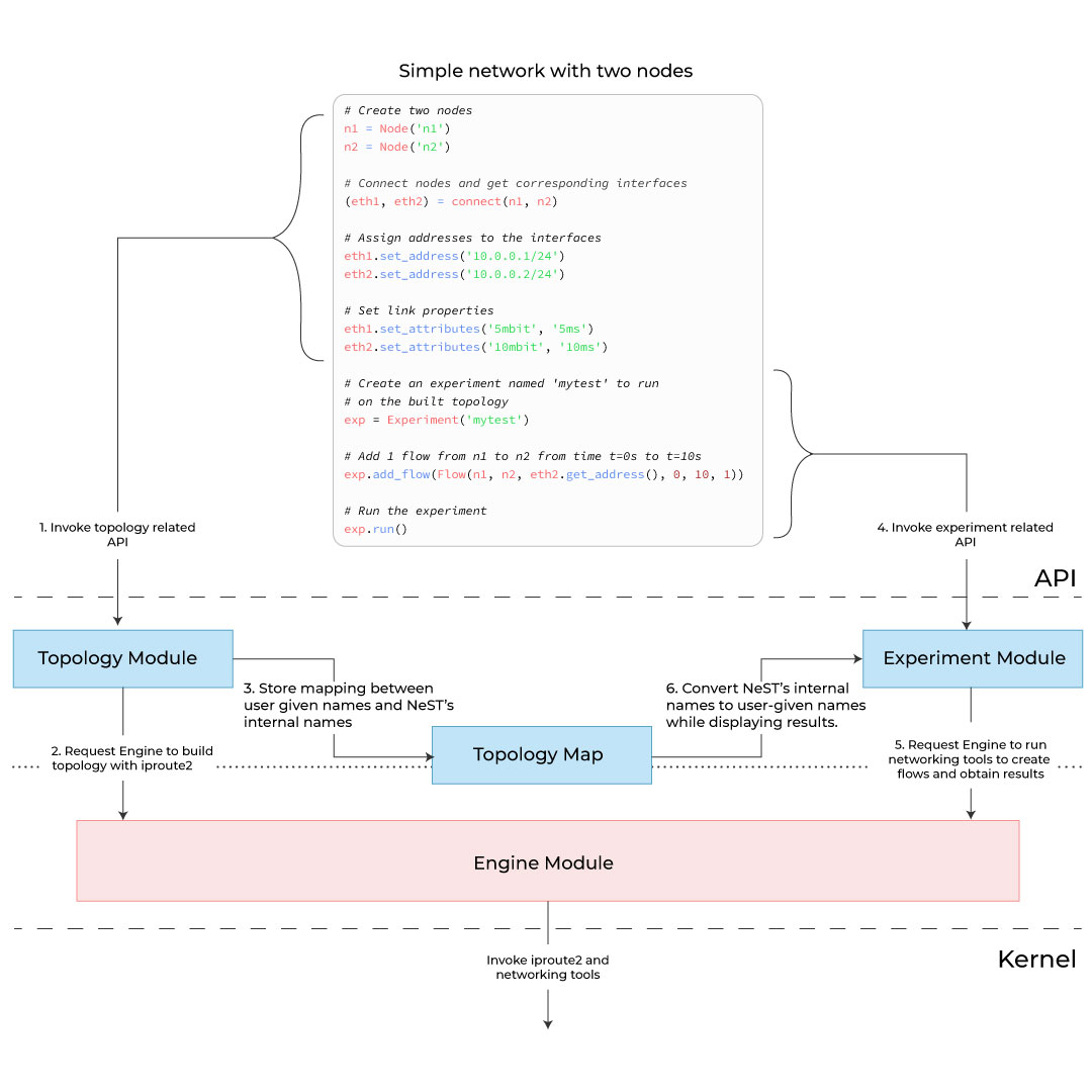
The below image shows the interaction among these modules:

NeST Architecture Diagram

Topology Module

The topology module consists of APIs for creation, management and deletion of network namespace, network interfaces, addresses and routes. Network namespaces isolate network resources. We use this isolation to emulate Nodes in the network.

In NeST, a node is an abstraction for a computing device that can communicate with other nodes. Nodes can communicate with other nodes using Interfaces. An interface can be assigned network addresses (i.e., IPv4 or IPv6 addresses). Using these addresses, two interfaces directly connected with one another can communicate. If not, then we can add routes to interfaces to ensure that non-adjacent interfaces can communicate. You can refer to Tutorial section for more details on these APIs.

Experiment Module

The experiment module consists of APIs for running network experiments. A network experiment consists of APIs for generating network traffic. This traffic is run on topologies built using topology module, in the aim of understanding some networking phenomena (for eg., to understand TCP BBR’s behaviour of probing RTT every 10s). Network traffic is generated by using network utilities such as netperf, iperf3.

Additionally, experiment module has Parsers and Plotters. Parsers run iproute2 tools like ss (socket stats), tc (traffic control) at regular intervals to obtain crucial network data (like TCP CWND, Qdisc queue length, etc). This data is obtained by parsing the output of ss and tc. Plotters use these parsed result to produce plots.

It is expected that this data visualized as plot would be more useful for the user. But the less readable parsed result is also available to the user in JSON format, in case they are interested to visualize data in their own way.

Engine Module

From the above two modules and the Introduction to Developer docs section, it is quite clear that NeST is a wrapper around network namespaces and network utilities. This implies the NeST inherently has lot of dependencies over networking tools. To keep track of all these dependencies, and to make it easier to add new dependencies, we use the engine module.

Put simply, engine module consists of python APIs that internally call the networking tools. The topology and experiment module use these APIs. For example, below is the command to create a network namespace in linux:

$ ip netns add node

In engine, we have a function called create_ns, which internally calls the above command. The create_ns API is used by topology module, in the constructor of the Node class.

Note that the engine module APIs are considered to be “low-level”, which means it is not intended to be used by users. They are primarily used by “high-level” modules, like topology and experiment. The APIs exposed by topology and experiment are used by users.

Topology Map

Topology map assigns unique ids to the topology created by the user. What this ensures is that no two networking entities (eg. network namespaces, network interfaces) will have the same id. This allows the user to build multiple copies of the same topology and run different experiments on them.